著者: YQ、暗号化インフラストラクチャの徹底した研究者。翻訳: xz@bitchainvision
1994 年、マーク アンドリーセンは、後に認めることになる大きな間違いを犯しました。それは、Netscape がブラウザに支払いを埋め込むことに失敗したということでした。規制リスクと金融機関の保守的な姿勢により、ネットスケープとビザ、マイクロソフトとマスターカードの協力は最終的に失敗に終わった。その結果、インターネットのデフォルトのビジネス モデルは 30 年間にわたり、広告監視システムによって支配されることになりました。この業界は、直接的な価値交換ではなく、全面的な行動追跡に基づいて構築されています。
現在、AI エージェントはこのバランスを崩しています。自律システムは広告を視聴せず、心理学的プロファイリングもできず、収益化できる注目もありません。コンテンツ発行者は、創造的なインセンティブを破壊する寄生的なクロールを許可するか、直接支払いメカニズムを確立するかの二者択一に直面しています。x402 プロトコルは、HTTP 標準の埃っぽい「402 Payment Required」ステータス コードを有効にする最も信頼性の高い試みです。ブロックチェーン決済と暗号認証を組み合わせることで、AI 時代の価値交換パラダイムを再構築します。
機は熟したようだ。ブロックチェーン インフラストラクチャが改善され、レイヤー 2 ネットワークは階層的なトランザクション コストと 1 秒未満のファイナリティを実現し、20 以上のチェーンでのステーブルコインの流通量は 420 億米ドルを超えています。Google の A2A 契約は、「サービスの支払いと課金」のインテリジェントなエコシステムをより明確に計画しています。しかし、v1 仕様、v2 改訂提案、および初期の生態学的進歩を徹底的に調査した結果、次のことがわかりました。そのアーキテクチャには基本的な制限があり、大幅な調整なしでは大規模なアプリケーションを実現するのは難しい場合があります。。
この記事では、分散システムの原則、支払いプロトコルの経済学、および実際の導入事例に基づいて体系的な批評を行った後、インターネット レベルの導入をサポートするためのアーキテクチャ変革計画を提案します。
1、わかりますx402建築
このプロトコルは、EIP-3009 transferWithAuthorization() メカニズムを利用して、ガス料金なしでステーブルコイン転送を実装します。クライアントは、第三者 (つまり、中継者) がクライアントに代わって転送を実行できるようにする、暗号化された署名付きの認証証明書を構築します。

主な所見:この設計により、販売者が秘密鍵を処理したり、ブロックチェーン インフラストラクチャを直接管理したりする必要がなく、暗号化による支払い検証が可能になります。決済は Base (イーサリアム L2) などのネットワーク上で行われ、ファイナリティは約 200 ミリ秒、ガスコストは 0.0001 ドル未満です。このプロトコルはシンプルで洗練されているように見えますが、この表面的な単純さによって、よく調べてみないと明らかにならないいくつかの重大なアーキテクチャ上の問題が隠されています。
2、隠蔽されたいくつかのアーキテクチャ上の問題
問題 1: 中継者の経済モデルには欠陥がある
中継者は、EIP-3009署名検証、ブロックチェーントランザクションブロードキャスト、APIインフラストラクチャ提供の3つの機能を担う。ただし、プロトコル層は金銭的な補償メカニズムを提供しません。コストを正確に計算してみましょう。
Coinbase の CDP リレー パーティーは現在、Base チェーン上の USDC トランザクションに対して無料のサービス手数料を実装しています。各トランザクションでは、中継パーティからのガス料金として約 0.0006 米ドルが消費されます。月あたり 100 万件のトランザクションを処理する場合、ガス費用だけで 600 米ドルに達します (サーバー、RPC ノード、監視システム、コンプライアンス費用、エンジニアリング メンテナンス費用を除く)。中継当事者にはプロトコル レベルでのコスト回収経路がありません。


主な調査結果:インターネットの歴史の中で成功を収めたすべての支払いプロトコルと比較すると、Stripe は取引ごとに 2.9% + 0.3 ドルを請求し、PayPal は約 3% の加盟店手数料を請求し、クレジット カード ネットワークは加盟店の割引率を通じて 2 ~ 3% の収益を得ています。これらのプロトコルは価値を生み出し、トランザクションの規模に応じて拡張できる持続可能なビジネス モデルを確立するため、価値を獲得します。x402 リレー パーティは実際の値を提供しますが、見返りに値を取得することはできません。
問題 2: 2 段階の決済メカニズムにより遅延とアトミックエラーが発生する
現在のアーキテクチャでは、次の 2 つの個別のブロックチェーン相互作用が必要です。検証フェーズ(署名の有効性と nonce ステータスをチェック)決済段階(実際の転送を実行します)。この設計では、パフォーマンスの低下と正確性の問題の両方が発生します。

500 ~ 1100 ミリ秒の単一リクエストの遅延は許容範囲ですが、実際のアプリケーション シナリオでは、指数関数的な重ね合わせ効果が生じます。
独立した研究機関100 個の x402 で保護された API からデータを取得: 支払いオーバーヘッドが 50 ~ 110 秒蓄積します。
トレーディングロボット50 のリアルタイム データ ソースを介した位置更新: 遅延は 25 ~ 55 秒蓄積します。
AIアシスタント会話内で 20 個のツールを呼び出す: インタラクションの遅延が 10 ~ 22 秒増加しました。
分散システムの中核原則に違反します。これは仮説上の懸念ではなく、アトミックな操作 (支払い) を 2 段階のプロトコルに分割したことによる避けられない結果です。分散システムの研究により、2 フェーズ プロトコルはアトミック スキームの存在下では本質的に脆弱であることが 1970 年代以来明らかになってきました。データベースの世界における 2 フェーズ コミット (2PC) には、コーディネーターの障害に対する脆弱性があることが十分に証明されています。x402 は過去の過ちを繰り返すことを避けなければなりません。
質問 3:EIP-3009独占性によりトークンのエコシステムが分断される
このプロトコルでは、支払い決済に EIP-3009 transferWithAuthorization() メソッドの使用を義務付けています。原則として、これにより、EIP-3009 準拠のトークンが x402 互換になることが可能になります。しかし、現実には、この基準を満たすトークンの数は、経済的に適切なステーブルコインよりもはるかに少ないです。


これは意味しますx402 v1プライマリターゲットコインを含むバージョン40%品種によっては相性の問題もあります。他のステーブルコインの互換性状況はさらに深刻です。テザー (USDT) は、流通額が 1,400 億米ドルを超える最大のステーブルコインですが、EIP-3009 標準をサポートしたことがなく、関連する計画もありません。 DAI ステーブルコインは EIP-2612 ライセンス標準を採用しています。機能は似ていますが、インターフェイスの違いにより、プロトコル層での非互換性が生じます。
問題 4: マルチチェーンのサポートはその名に値しない
プロトコル仕様では、x402 は「セルフホスト リレーを介した Base、Solana、および任意の EVM ネットワーク」をサポートすると主張しており、チェーンに依存しない柔軟性があるようです。ただし、実装の詳細を詳しく見てみると、マルチチェーンのサポート機能が表面で主張されているものよりもはるかに低いことがわかります。

各リレーラーはネットワークの異なるサブセットをサポートしており、構成要件、トークン リスト、運用の成熟度に違いがあります。このプロトコルには、クライアントが「この販売者がどのチェーンをサポートしているか」をクエリするための検出メカニズムがありません。サーバーは 402 応答で単一のネットワークのみを指定できるため、クライアントは特定のチェーンに資金を保有するか、トランザクションを放棄するかのどちらかになります。
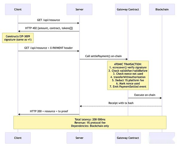
問題5: 中継者は実は不要な中間層である
このアーキテクチャの基本的な前提を検討する必要があります。なぜ設計にリレーが必要なのでしょうか?従来の説明には疑問があります。

この代替設計には、次のような複数の利点があります。
原子性:検証と決済は単一のオンチェーントランザクションで完了します。
レイテンシーの削減:ネットワークの往復時間を 1 回短縮します (200 ~ 500 ミリ秒対 500 ~ 1100 ミリ秒)。
信頼性:中継者のオンライン ステータスや API の可用性に依存する必要はありません。
経済的な持続可能性:プロトコル料金 (1% のプラットフォーム料金) はチェーンから直接差し引かれます。
透明度:すべての決済ロジックはオンチェーンで監査可能です。
3、v2提案: 改善と従来の問題
x402 チームは、「トランスポート層に依存しない再設計」を通じて v1 の制限の一部に対処するために、v2 仕様ブランチをリリースしました。v2 の更新ログ、ロードマップ、および仕様文書を検討した結果、著者は、v2 は漸進的な改善を達成しているものの、上記の基本的なアーキテクチャ上の問題は解決できていないと考えています。
v2主なアップデート:
トランスポート層の抽象化: プロトコルをタイプ (データ構造)、ロジック (スキーム)、およびプレゼンテーション層 (HTTP、MCP、A2A) に分割します。
ソリューションのスケーラビリティ: 「正確な請求」ソリューションを標準化し、新しいモデルをサポートします (使用量、商用認可などに基づく)。
サービス検出メカニズム: x402 をサポートするリソースを取得するための Bazaar API を追加しました。
v2改善されていない主な残りの問題:
中継パーティのアーキテクチャ (クライアント→中継パーティ/検証→中継パーティ/決済→マーチャント) に従います。
料金ゼロの経済モデルを維持します(中継当事者には依然として収入がありません)。
2段階決済モデルは維持されます。
EIP-3009 の独占性を主張します (トークンのサポートは 2026 年第 2 四半期に延期)。
明示的なネットワークマッチングを継続します (クロスチェーン抽象化レイヤーなし)。
中継側の介入は依然として必須です。

4、インターネット規模の導入を達成するために必要な条件
分散システムと支払いプロトコルに関する 30 年間の研究に基づいて、私は次のアーキテクチャ原則を要約しました。
プロトコル料金による経済的持続可能性:継続的な収入を生み出すために、1% の決済手数料がチェーン上で差し引かれます。
スマートコントラクトによるアトミック決済:単一のオンチェーントランザクションにより競合状態が排除されます。
トークンの柔軟性:EIP-3009、EIP-2612 ライセンス、標準 ERC-20 を同時にサポート。
チェーンの抽象化:Circle CCTP および Across プロトコルを通じてインテントベースのルーティングを実装します。
信頼の依存関係を最小限に抑えます。中継当事者の介入を強制しない直接決済メカニズム。

5、結論
x402 v1 は、30 年間業界を悩ませてきたこの問題の解決に大きな進歩をもたらしました。ブロックチェーン インフラストラクチャの成熟のおかげで、マイクロペイメントは経済的に実行可能になりました。エージェントエコノミーの台頭により、マシンネイティブの支払いプロトコルの緊急の必要性が生じています。Coinbase の承認と Google A2A との統合により、プロトコルに機関レベルの信頼性が提供されます。その基本的な技術パス (HTTP 402 ステータス コード + ブロックチェーン決済 + 暗号化認証) には、確かな設計合理性があります。
ただし、善意や企業の承認が契約の成功を保証するものではありません。中継当事者モデルは、重要なインフラが永久的な営業損失を被る持続不可能な経済システムを生み出します。2 段階の決済アーキテクチャによって引き起こされる遅延とアトミックな障害は、アトミックな解決策によって回避できた可能性があります。EIP-3009 の独占性により、トークン エコシステムが断片化され、USDC 流通の 40% が排除されただけでなく、競合するステーブルコインのほぼすべてが締め出されています。マルチチェーンのサポートは表面上に留まるだけで、ブロックチェーンの断片化の問題をエンドユーザーに直接さらすことになります。スマートコントラクトによる直接決済がより優れた機能を提供できるシナリオでは、中継当事者は実際には不要な中間層の役割を果たします。
v2 提案では、送信の抽象化、サービス検出メカニズム、ソリューションのスケーラビリティが改善されていますが、中継パーティの経済モデル、2 段階の決済、トークンの制限、クロスチェーンの断片化などの中核的な問題には触れていません。ロードマップでは、主要な修正は 2026 年の第 2 四半期まで延期されます。自律型インターネットには自律型決済システムが必要であり、x402 v1 は技術的な実現可能性を示しています。 v2 は段階的な最適化を達成しましたが、需要を真に満たすまでにはまだ長い道のりがあります。








