Author: YQ, in-depth researcher of encryption infrastructure; Translation: xz@bitchainvision
In 1994, Marc Andreessen co-founded Netscape and developed the first commercial browser, transforming the Internet from a government research project into a mainstream phenomenon.But he later admitted the key mistake: “I think the original sin was the failure to build the economic system–that is, currency–as the core of the Internet.” Netscape cooperated with Visa, and Microsoft formed an alliance with Mastercard to try to embed payments in the browser, but they all failed due to regulatory uncertainty and the risk aversion of financial conservatives.
For thirty years the internet has operated on a middle ground: an advertising profit model at the expense of surveillance.The economic model of free content in exchange for comprehensive behavioral tracking has created a trillion-dollar industry and triggered a privacy crisis that defines the modern web.As autonomous agents become the primary consumers of digital content, the advertising model is facing total collapse.
1, The economic logic of the winning advertising model
The Internet’s dependence on advertising stems from a fundamental economic constraint: micropayments are unavailable.Traditional payment processors such as Visa and Mastercard charge about 2.9% per transaction plus a flat fee of $0.30, making micropayments economically absurd.If you charge $0.02 for article reading, you will lose $0.28 on a single transaction.
This leaves content creators with three difficult choices: set up a paywall (significantly reducing dissemination), bundle subscriptions (users resist long-term commitments), or display ads.The advertising model wins because it not only provides free content, but also builds a seemingly win-win market structure for users, advertisers, and publishers.

This model needs to be based on comprehensive user monitoring.Platforms need to obtain detailed behavioral portraits to increase advertising value.What starts with basic demographic targeting evolves into sophisticated tracking systems that monitor every interaction, predict preferences, and build psychological profiles powerful enough to manipulate behavior.The Internet has thus evolved into an attention economy: through addictive design, algorithms intensifying confrontation, systematic destruction of privacy, and optimizing user engagement regardless of social costs.
2, Intelligent agent network subverts the original economic model
AI agents fundamentally disrupt the existing economic structure because they do not have ad viewing behavior.Independent research agents have no sellable attention when acquiring market data, and logistics systems cannot provide targeted push based on browsing history when booking cloud resources.The agent breaks the assumptions at every link in the advertising chain: humans watch the screen → see the ad → potentially click → purchase the product.
This creates an existential crisis: if content cannot be monetized through advertising by an agent, publishers are left with only two options—allow crawling (creating a parasitic balance that undermines incentives for content creation) or charge directly.Content crawling cannot support long-term production, and micropayments have become the only feasible path, but traditional payment channels make it economically unfeasible.
3, Early attempts and reasons for failure
Since the early standardization of the HTTP protocol, the 402 status code “Payment Required” has been retained but never implemented.Multiple attempts to activate this hibernation feature:

The pattern is clear: technically feasible solutions already exist, but none can create the network effects needed to become the infrastructure of the Internet.The real challenge has never been the technology itself, but a matter of coordination—how to get enough service providers to accept payments and enough users to use them.
4,x402Protocol: Activate the dormant payment standard
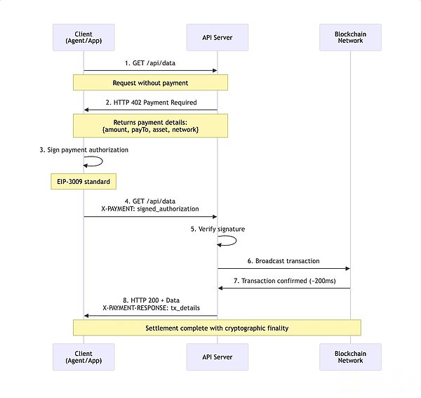
x402 combines HTTP 402 status codes with stablecoin-based blockchain settlement.The protocol adds a lightweight payment layer while retaining the existing network infrastructure.The implementation process is simple: when the client requests resources without paying, the server returns HTTP 402 and structured payment requirements (amount, payment address, token contract, blockchain network).The client constructs a cryptographically signed payment authorization (complying with the EIP-3009 standard) and attaches it to the retry request through the X-PAYMENT header. After verification, the server broadcasts the transaction and returns the resources and transaction details.
x402Payment process diagram:

Settlement on Layer 2 networks such as Base takes about 200 milliseconds, and the handling fee is less than $0.0001.Payments are cryptographically confirmed final and irreversible.Developers only need to add middleware configuration:

From the perspective of an agent, a client that supports the x402 protocol can automatically detect 402 responses, construct payment authorization, and complete retry requests without manual intervention.
5, cornerstone of blockchain infrastructure
Networks such as Base (Ethereum Layer 2) and Solana form the economic foundation: the transaction fee on the Base chain is less than 0.001 US dollars and the settlement speed is less than 200 milliseconds, while Solana achieves a handling fee of about 0.0001 US dollars and sub-second confirmation.Both support thousands of transaction processing per second.Stablecoins such as USDC provide price stability, eliminate volatility concerns, and enable USD pricing models (such as $0.02 per API call, $0.25 per article, and $0.5 per unit of GPU time).

The protocol remains blockchain-agnostic by design.Although the initial implementation focuses on Ethereum-compatible networks and USDC, its standard supports any blockchain and token contract with transfer authorization functions.Encrypted signatures (EIP-712 standard) ensure security without trusting intermediaries. The wallet interface will clearly display the payment amount and payee information.
6, Ecological evolution: from protocol to practical application
Since Coinbase launched the x402 protocol, the ecosystem has developed rapidly, with more than 50 projects providing infrastructure, services and integration support:

This broad coverage demonstrates that x402 has moved beyond the prototype stage into production-grade deployments across multiple verticals.The common core is: eliminating account systems, API keys and subscription systems, and moving to a pay-per-use direct access model.
7, economic significance and application scenarios
Micropayments available at scale have opened up unprecedented business models: content providers can switch to single-article billing instead of monthly subscriptions; API service providers can charge per request instead of package tiers; data services are priced based on the number of queries instead of user seats.This granular pricing accurately matches value creation and capture—researchers pay US$0.25 for a single article instead of an annual fee of US$200, and AI systems purchase computing power on demand instead of reserved instances.
This model eliminates the operational pain points of traditional payments: no chargeback risk, instant settlement, reduced fraud (requires cryptographic authorization), and reduced compliance costs (the audit trail cannot be tampered with).For AI systems, x402 achieves true financial autonomy – automated trading algorithms acquire real-time data at $0.02 per image, computer vision systems purchase GPU inference at $0.005 per image, and research agents dynamically purchase papers based on relevance.

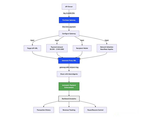
8,x402Gateway: Protocol as a Service
Although the design of the x402 protocol is elegant and simple, its implementation still requires technical investment: middleware integration, cryptographic verification, blockchain interaction management and key security custody.The x402 gateway encapsulates these complexities into out-of-the-box facilities, allowing any API owner to add payment requirements without having to retrofit existing systems.


9,x402Gateway: Protocol as a Service Solution
Gateway administrators can view transaction history, revenue analysis, usage patterns, and implement pause/resume controls, price adjustments, and transaction exports through the dashboard.The platform is built based on the Next.js framework, integrates Privy (identity verification) and Wagmi (blockchain interaction), and uses the Prisma/PostgreSQL architecture to track user data, gateway configuration (short chain, target URL, payment amount, payee, network, status), transaction records (hash, address, amount, block) and service provider statistics.
This “infrastructure x402” paradigm is similar to Stripe’s idea of simplifying traditional payments.Its economic model achieves incentive compatibility: one-time gateway purchase (non-subscription) reduces binding risks, transparent processing on the chain eliminates rent-seeking behavior, service providers only earn settlement fees and cannot implement post-transaction reviews.This design essentially prevents x402 gateways from evolving into the payment middleman role that the protocol was designed to eliminate.
10, Coordination Challenges and Builder Opportunities
Payment systems are dominated by network effects: the value of a payment method is truly apparent when a majority of merchants accept it and when consumers use it widely.This “chicken-and-egg” problem has caused many technologically sound solutions (such as Macaroons and L402) to fail because they did not reach critical scale.x402 attempts to break through the triple design: lightweight infrastructure (relying on the HTTP protocol), composability (middleware access instead of reconstructing applications), and separation of concerns (decoupling blockchain settlement and business logic).
The rise of autonomous agents creates a natural demand—AI systems need the ability to pay to operate independently.Humans may be resistant to new payment methods, but agents need payment rails native to machines.Enterprise support is crucial to coordination: Coinbase’s endorsement represents a commitment to mainstream crypto infrastructure, while Google’s A2A agreement and enterprise cooperation (Salesforce, SAP, ServiceNow) indicate that the industry is forming a consensus that “agent infrastructure needs to be standardized.”Open source features and multi-service provider implementations effectively prevent vendor lock-in.

The infrastructure gap is significant.Most existing tools are based on the assumption of “low-frequency payments by human users”, while the native infrastructure of agents needs to support high-frequency micropayments, autonomous value assessment and machine-readable service descriptions.Those who pioneer standards in these areas may define the infrastructure framework that will be used for decades to come.
11, infrastructure transformation moment
The Internet is undergoing a fundamental transformation as autonomous agents move from experimental novelty to critical infrastructure.This shift requires new economic primitives: advertising models that rely on attention extraction and behavioral targeting cannot survive in an “agent-first” world – where attention cannot be extracted and behavioral targeting fails.
x402 provides a potential foundation for a native Internet payment system by activating the dormant HTTP standard (the 402 status code has been retained since the 1990s) and combining it with modern blockchain infrastructure.Early applications in multiple fields have shown real needs: AI reasoning, data services, API monetization, and content publishing.Although there are still variables whether x402 can become the final standard, the core issues have clearly needs to be resolved.
The original sin of the Internet is not advertising itself, but the surveillance infrastructure it relies on.Blockchain micropayments provide a new balance path: users and agents pay directly for high-value services, creators receive benefits that match usage, and comprehensive behavior tracking is no longer necessary at the economic level.
Realizing this vision depends on execution efficiency, adoption scale and network effects.But the opportunity for builders is huge: Platforms like x402 Gateway enable any API or content provider to deploy agent-native payments by lowering the barriers to implementation.The stakes are now about building a unified payments layer for the next few decades of Internet infrastructure, or risking a fragmented system that spawns a new surveillance economy.







